Clasificación de Diagnósticos In-Vitro bajo la nueva IVDR
Un estudio realizado por el instituto nacional de salud pública y el medio ambiente de los Países Bajos Mostró que, bajo el IVDD, actualmente el 7% de los IVD registrados requieren la participación de un Organismo Notificado
Por Maria Nyakern, CEO AKRN Scientific Consulting
Los diagnósticos in vitro (IVD por sus siglas en inglés) son dispositivos médicos que se utilizarán in vitro para examinar muestras obtenidas del cuerpo humano, recuperando datos sobre un estado fisiológico o patológico, una anomalía congénita, o para determinar la seguridad y compatibilidad con un posible beneficiario, o para evaluar medidas terapéuticas.
El significado de un IVD no incluye ningún producto cuyo uso previsto sea el de uso general de laboratorio y no el de fabricado, vendido o diseñado para su uso individual como un IVD.
La directiva sobre dispositivos médicos de diagnóstico in vitro (IVDD 98/79/EC) es el reglamento actual que rige el acceso al mercado de los IVD en Europa. En 2017, se adoptó una nueva regulación de dispositivos médicos de diagnóstico in vitro (IVDR EU 2017/746), que introduce requisitos de seguridad más estrictos para la autorización comercial. Se necesitaba urgentemente la reforma para proteger la seguridad del paciente y regular adecuadamente los nuevos productos.
El IVDR entró en vigor el 26 de mayo de 2017 y ha tenido cinco años de transición. Los fabricantes y desarrolladores deberán utilizar nuevas formas de comercialización, y los proveedores deberán adaptar los IVD existentes para cumplir con los nuevos requisitos.

Cambio de clasificación
Una de las principales mejoras de la nueva regulación es que la clasificación de los IVD se realiza bajo “reglas basadas en riesgos” y no bajo una lista predeterminada de dispositivos. Las principales características de la nueva clasificación basada en riesgos son:
- Clase A: Bajo riesgo personal, bajo riesgo para la salud pública
- Clase B: Riesgo personal moderado a bajo, riesgo bajo para la salud pública
- Clase C: Alto riesgo personal, riesgo moderado a bajo para la salud pública
- Clase D: Alto riesgo para la salud pública, alto riesgo persona

Esta nueva clasificación no solo está reorganizando los grupos de IVD, sino los requisitos para obtener el Marcado CE, especialmente los relacionados con la aprobación de un Organismo Notificado.
Un estudio realizado por el instituto nacional de salud pública y el medio ambiente de los Países Bajos (RIVM Letter report 2018-0082 A. van Drongelen et al.) Mostró que, bajo el IVDD, actualmente el 7% de los IVD registrados requieren la participación de un Organismo Notificado. Sin embargo, cuando se clasificaron de acuerdo con las reglas del IVDR, el 84% de los IVD requerirían un Organismo Notificado involucrado en la certificación.
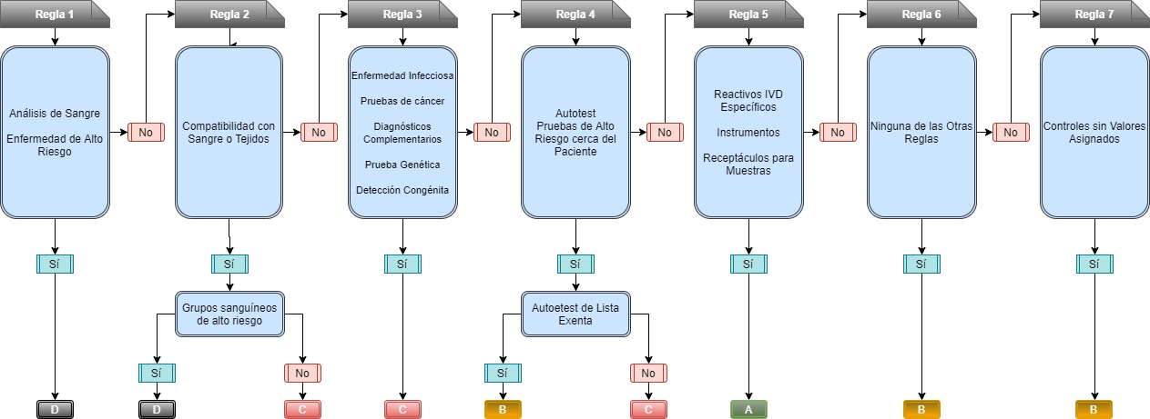
Reglas de clasificación - Anexo VIII
La nueva regulación proporciona un conjunto de reglas paso a paso, donde un IVD se puede categorizar según un conjunto de características principales que tiene el dispositivo.

Una de las mejoras significativas en la seguridad del paciente es que los IVD, que según el IVDD no encajaban en una clase de reglas específica, se auto-certificaban, ahora, según la regla 6 del IVDR, están certificados por un Organismo Notificado.
AKRN se especializa en IVDD 98/79/EC y la nueva EU IVDR 2017/746. Como parte de nuestros servicios regulatorios, AKRN puede ayudar con todos los requisitos necesarios para lograr el Marcado CE bajo el nuevo IVDR, y realizar una transición completa de IVDD a IVDR.
Matías Fernández
Market Research Associate
matias.fernandez@akrnconsulting.com